Lecture 5: Introduction to JavaScript

Web Programming

J Mwaura

Lecture Outline

  1. Functions
  2. DOM - Document Object Model
  3. Forms
  4. Event Handlers

Functions

A function in JavaScript is similar to a mathematical function. A mathematical function receives arguments, performs a calculation, & returns an answer

A JavaScript function might receive arguments, will perform a calculation, & might return an answer

The syntax for calling a function;

function-name(zero-or-more-arguments-separated-by-commas);


Bitbucket: Hello world


Home: Hello world

Function Definition

Syntax



Variables & Statements

The declaration statement var msg; -has msg as a variable

Assignment operator ( = ) assigns the value at the right into a variable at the left


Objects

An object is an entity that represents something tangible.

  • It's a set of properties, as well as set of behaviors
  • document object's behaviors is its ability to retrieve an element using the element's id value
  • An object behavior is referred to as method
  • To retrieve an element, the document object uses its getElemementById method e.g., document.getElementById("message")

In executing the method call, the JavaScript engine searches for an element with id="message"

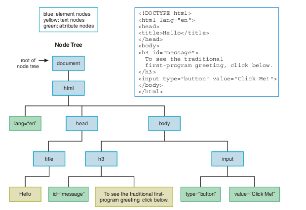
Document Object Model

The DOM models all of the parts of a web page document as nodes in a node tree

A node shows web page elements that include other elements and (text & attributes)

Each node represents either;

  1. an element,
  2. a text item that appears between an element's start & end tags, or
  3. an attribute within one of the elements

Document Object Model

Document Object Model

Root node - a node at the top of a tree

Dynamic HTML - refers to updating the web page's content by manipulating the DOM's nodes. Some of the options includes;

  • document.getElementById(id).innerHTML - changes contents of a given element
  • document.write() - write directly to the HTML output content
  • document.getElementById(id).attribute - changes the value of the src attribute of a given element
  • document.getElementById(id).outerHTML - changes contents of the entire element

Techniques of Accessing Nodes in the Node Tree

  1. You can retrieve the node tree's root by using document in your code and then use the root object as a starting point in traversing down the tree
  2. You can retrieve the node that the user just interacted with (e.g. a button that was clicked) and use that node object as a starting point in traversing up or down the tree
  3. You can retrieve a particular element node by calling the document object's getElementById method with the element's id value as an argument

Forms

A form is a mechanism for grouping input controls (e.g., buttons, text controls, and checkboxes) within a web page

To make forms useful, we use JavaScript to to read the user's input, process it, and display the results

Form's input data processing uses 2 strategies

  • Client side - on the browser's computer
  • Server side - on the web server's computer

Form Element

Event-Handler Attributes

onclick attribute is known as an event-handler attribute because its value is an event handler

An event handler is JavaScript code that tells the JavaScript engine what to do when a particular event takes place

Examples

End of Lecture 5

Web Programming

That's it!

Queries about this Lesson, please send them to: jmwaura@jkuat.ac.ke

*References*

  • Google Maps; Power Tools for Maximizing the API, 2014 Evangelos Petroutsos
  • D3 Tips and Tricks; Interactive Data Visualization in a Web Browser, 2013 Malcolm Maclean
  • Interactive Data Visualization for the Web, 2013 Scott Murray
  • Leaflet Documentation
  • Google Documentation for developers
Courtesy of
Web Programming